“Intensidad de Reflexión de Sustrato” es un término que usted pudo haber notado con más frecuencia en los menús de sus impresoras UV así como en ocasionales pláticas en círculos de usuarios de dispositivos UV de cama plana. Ya por un buen tiempo la gente ha venido preguntándose intrigada por qué algunas impresoras UV gastan sus cabezales más rápidamente que otras. Claro, el desgaste de cabezal se debe principalmente a los volúmenes de producción que la impresora genera, pero ese no siempre es el caso. Mediante una tediosa inspección de todo el proceso de impresión, los ingenieros de Roland DG fueron capaces de detectar una de las razones clave de las fallas prematuras de los cabezales UV: ¡Adivinó! la Intensidad de Reflexión de Sustrato.
Se descubrió que la luz ultravioleta puede a veces dañar permanentemente un cabezal más pronto de lo esperado cuando existe un incremento marcado en la reflectividad durante el proceso de impresión. Una onda de luz ultravioleta se comporta de forma similar a una onda de sonido. Usted puede reflejar el sonido (hacer eco) al estar frente a una pared de roca, aunque no se logre un eco particularmente bueno cuando usted dirige su voz a una roca pequeña. Algo similar ocurre con la luz ultravioleta.
Aunque una forma pequeña, plana y oscura no logra una reflexión considerable de luz, un objeto grande y brillante –por ejemplo un trofeo de acrílico transparente– amplificará significativamente la exposición de luz ultravioleta en una impresora UV de cama plana. Ya que agregamos una cubierta para proteger a las personas contra la luz ultravioleta, el impacto es aún mayor cuando la luz se refleja en las paredes internas del gabinete de la impresora. La reflexión de la luz ultravioleta que llega de todas direcciones en la impresora da como resultado un curado acelerado de las tintas dentro y sobre el cabezal de impresión. A más intensidad de reflexión, mayor será la necesidad de limpiar el cabezal.
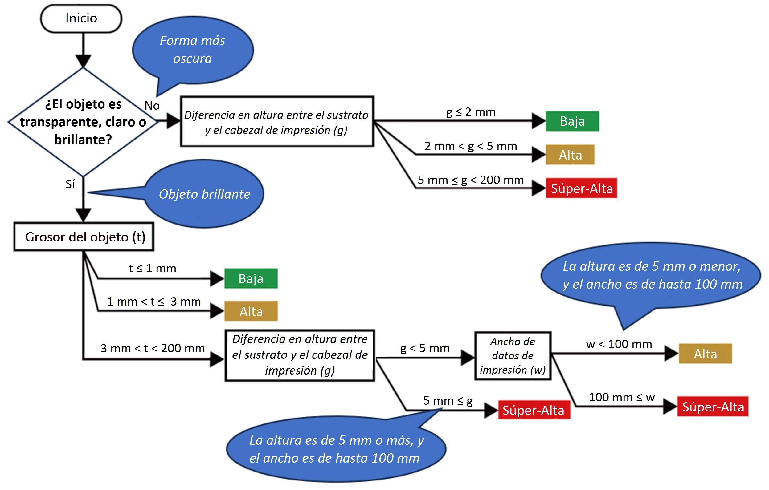
Al configurar un nuevo objeto empleando el panel táctil de la VersaOBJECT™ MO-240, usted tendrá tres opciones en lo que respecta a la intensidad de reflexión: Low (“baja”), High (“alta”) y Super High (“súper-alta”).
Esto en verdad no le dice mucho, así que usted tendrá que saber qué define cada una de estas opciones. Aquí lo más importante es que el tiempo requerido para la limpieza automática se incrementa con los parámetros de intensidad de reflexión High (“alta”) y Super High (“súper-alta”).
Fue sorprendente descubrir que no se necesita de mucho tiempo para que la intensidad de reflexión dañe los cabezales. Las dos cosas a tomar en cuenta son el tamaño y el color de los objetos. El siguiente diagrama de flujo representa un criterio de medida de cuándo y por qué usar diferentes parámetros para la Intensidad de Reflexión de Sustrato:
Es importante comprender que a la larga una limpieza debido a la intensidad de reflexión dará como resultado un ciclo de vida útil de cabezal más prolongado y una mayor productividad. Es decisión del usuario final establecer el nivel más adecuado para su negocio. Teniendo esto en cuenta, es extremadamente útil saber cómo y por qué la VersaOBJECT™ MO-240 opera como lo hace.
